Minggu, 15 Oktober 2023

Operasi-operasi pada SQL Workbench

 MySQL dapat dikelola dengan aplikasi pihak ketiga yang bernama SQL Workbench. Di dalam SQL Workbench terdapat sebuah fitur yang bernama Reverse Engineer untuk melihat diagram yang menunjukkan relasi dari setiap tabel database. Seperti gambar di bawah ini :


Di dalam SQL Workbench kita dapat mengekseksi syntax yang sama seperti di MySQL. Berikut contoh syntax-syntaxnya :

A. SELECT, digunakan untuk memilih data yang ada pada database berdasarkan kolom yang dipilih. 

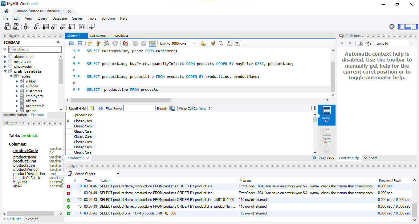
Dapat juga ditampilkan dalam urutan menaik ataupun menurun dengan perintah ORDER BY.

Ada juga perintah DISTINCT untuk melihat data tanpa adanya duplikasi

B. WHERE, digunakan untuk memilih satu data berdasarkan kondisi tertentu. Penggunaan WHERE dapat digunakan bersamaan dengan ORDER BY dibelakangnya dan dapat menggunakan operator perbandingan sebagai berikut :


C. AND, OR, IN,NOT. Digunakan untuk memilih data tertentu berdasarkan lebih dari satu kondisi. AND digunakan untuk memilih data apabila kedua kondisi terpenuhi. OR digunakan untuk menampilkan data yang salah satu kondisinya terpenuhi. IN digunakan untuk memilih data dengan isi data tertenru. NOT digunakan untuk memilih data selain dari kondisi yang dipilih.


D. LIKE, digunakan untuk memilih data yang mengandung data tertentu.



Pada LIKE, selain menggunkaan simbol % dapat juga menggunakan simbol _ untuk menemukan huruf tertentu pada urutan tertentu. Contoh di bawah merupakan contoh penggunaannya apabila kita data yang terdapat angka 2 pada huruf ke 5.

E. BETWEEN, digunakan untuk memilih data dengan rentang tertentu.

F. Kalkulasi dan AS. Di dalam SQL juga dapat melakukan sebuah kalkulasi dari data yang ada dengan operator artimatika seperti *, / , + dsb. AS digunakan untuk mengubah tampilan nama sebuah kolom, tapi tidak mengubah nama asli dari kolom tersebut








0 komentar:

Posting Komentar